6.3寸小屏塞进双2亿像素?OPPO新机定位超Pro IT之家 1 月 26 日消息,博主 @数码闲聊站 今天在微博透露,某厂天玑 9500 小屏旗舰机确认搭载双 2 亿 CMOS。博主表示,这台手机配备 2 亿像素大底主摄、5000 万像素超广角以及... 虚竹 2026-01-26 3 #新机 #塞进 #像素
经典游戏改编电影《重返寂静岭》豆瓣开分4.6,一星占比超20% IT之家 1 月 26 日消息,经典游戏改编电影《重返寂静岭》于 1 月 23 日在中国内地上映,同步北美,本片系根据经典游戏《寂静岭 2》改编。IT之家注意到,《重返寂静岭》影片今日已经在豆瓣开分,... 虚竹 2026-01-26 3 #豆瓣 #经典游戏 #寂静岭
NASA展示下一代宇航服:为登月任务打造,能蹲能跪能劈叉 IT之家 1 月 26 日消息,随着 NASA “阿尔忒弥斯二号”载人绕月任务临近,为后续登月计划准备的新一代宇航服研发取得重要进展。Axiom Space 上周发布了一段视频,展示其为 NASA “... 虚竹 2026-01-26 4 #宇航服 #NASA #能蹲能跪能
科技温暖乡村 京东3C数码安防设备助力“云上陪伴”留守老人 春节将至,年味渐浓,远方的游子对家乡亲人的牵挂也愈发深切。随着年货节的到来,京东3C数码发起“乡村安防守护计划”活动,带来海量安防监控产品每满200减20优惠,让科技赋能乡村安全、温暖留守家庭的同时,... 虚竹 2026-01-26 6 #助力 #安防 #乡村
入门用户首选 尼康Z50II微单相机值得推荐 作为入门微单相机,尼康Z50II发售至今一直备受关注。尼康Z50II虽然是一款APS-C画幅微单相机,但是其配置表现有了非常明显的提升,特别是对焦、视频拍摄、连拍能性能上,可谓升级幅度非常明显。对于用... 虚竹 2026-01-26 5 #尼康 #入门 #首选
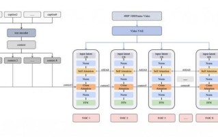
魔芯科技发布全新世界模型:国产算力驱动,开启空间智能新纪元 2025年12月18日,浙大系创业公司魔芯科技在华为(杭州)全球培训中心正式发布自研交互式视频世界模型。这是国内首个基于全国产算力实现数分钟级、全高清实时交互的世界模型,标志着中国在空间智能领域迈入世... 虚竹 2026-01-26 7 #新纪元 #模型 #智能
开放式耳机推荐:2026 年不同价位与场景的实用选择指南 快速选购结论一句话总结: 开放式耳机适合追求耳道健康(防中耳炎)、长时间佩戴、以及户外运动安全的用户;不适合需要绝对真空静谧(如飞机引擎声)的极致降噪场景 。通勤 / 办公(防社死优先): 必须关注物... 虚竹 2026-01-26 7 #价位 #开放式 #耳机
解码领峰环球黄金交易平台实力,畅享黄金投资新体验 黄金突破4900大关,再度刷新历史新高,在全球黄金市场迎来新一轮牛市行情之际,一个专业交易平台提供的不仅是交易通道,更是包含数据分析、风险控制和投资教育的综合解决方案。领峰环球黄金交易平台通过专业服务... 虚竹 2026-01-26 6 #黄金 #环球 #交易平台
Adobe Premiere Pro / After Effects终原生支持Windows on ARM IT之家 1 月 26 日消息,据 Adobe 官网,Adobe 近期为 Premiere Pro、After Effects、Audition 以及 Media Encoder 推出 26.0 版本... 虚竹 2026-01-26 7 #Pro #Premiere #Adobe
多家快递宣布2026春节期间不打烊,加收高峰期资源调节费 IT之家 1 月 26 日消息,多家物流企业近日发布春节期间服务公告。顺丰速运、京东物流、德邦等企业公告显示,将保障春节寄递服务需求,并加收高峰期资源调节费,以应对资源调配需求。顺丰公告称,因节日期间... 虚竹 2026-01-26 6 #多家 #春节期间 #高峰期